0x2310 - Feedbacks
Index | Sub Index | Name | Data Type | Acc. | Pdo Map. | NVM | Value range | Default value | Units |
|---|---|---|---|---|---|---|---|---|---|
0x2310 | 0x01 | Torque sensor | UINT8 | RW | No | Yes | UINT8 | 0 | - |
0x2310 | 0x02 | Velocity sensor | UINT8 | RW | No | Yes | UINT8 | 0 | - |
0x2310 | 0x03 | Position sensor | UINT8 | RW | No | Yes | UINT8 | 0 | - |
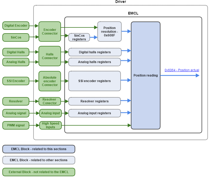
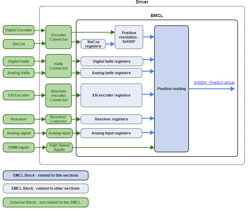
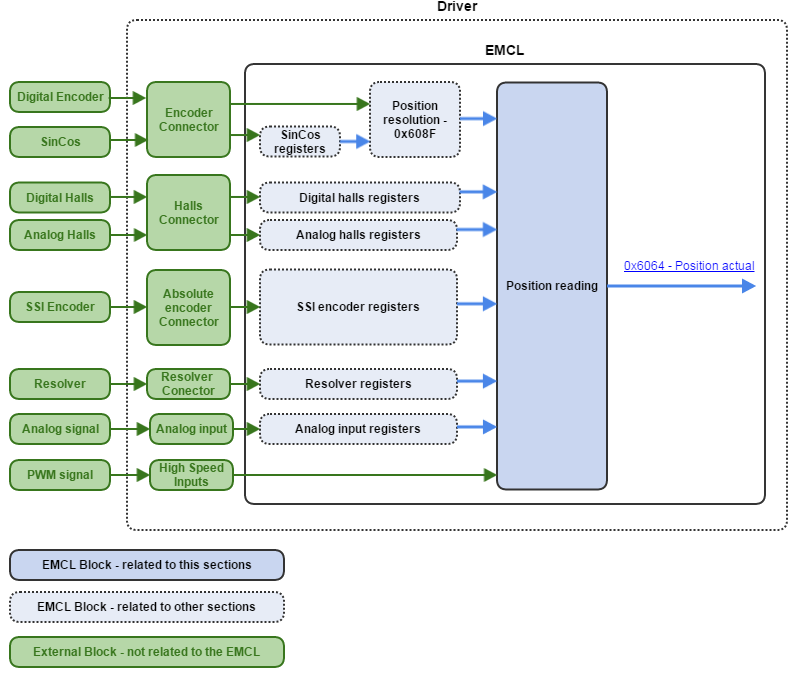
This object allows assigning the used feedback sensor for each control variable.
Velocity sensor could be measured directly with an external sensor, measured the time between two digital halls transitions or estimated from position sensor as shown below.
Position sensor accepts the next sensor options.
SubIndex description:
0x01 (Torque sensor): The register value has the following meaning:
Value
Description
0x00
On board current sensor
0x01
Reserved
0x02 (Velocity sensor): The register value has the following meaning:
Value
Description
0x00
Estimate velocity from position sensor
0x01
External DC-Tachometer
0x02
None
0x03 Reserved 0x04 Digital halls 0x03 (Position sensor): The register value has the following meaning:
Value
Description
0x00
Quadrature digital incremental encoder
0x01
Digital halls
0x02
Analog halls (Linear halls)
0x03
Reserved
0x04
Analog signal
0x05
SSI Encoder
0x06
SinCos encoder
0x07
PWM signal
0x08
Resolver
0x09
None
0x0A Reserved 0x0B Simulated (only for steppers) 0x0C Digital Tachometer (only on customs)


