Drive State Machine
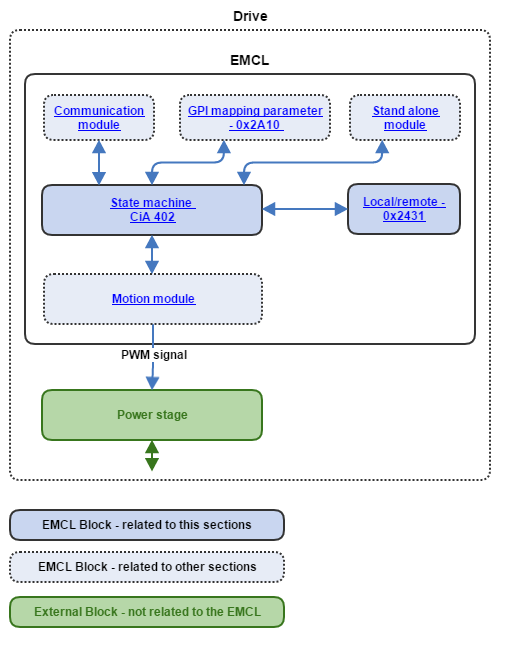
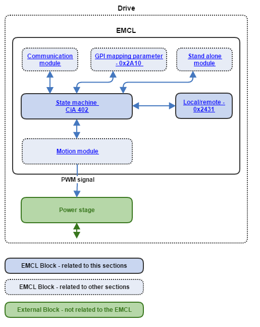
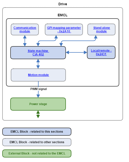
EMCL state machine is responsible for the activation or deactivation of the main motion control operation. For each state it is determined which commands are accepted. For instance, it is not possible to start motor movement unless the state machine is in the operation enable state. EMCL state machine is CiA402-compliant.
State transitions can be triggered through either local signals, for instance the signals obtained from the stand-alone module, or remote signals, as general inputs or network data. The controlword register is used to manipulate state machine transitions from the network; analogously, the statusword register reports to the network the state of the controller. This is better depicted in the following diagram:
More precisely, there are four sources able to trigger state machine transitions:
- Communication module: The communication module accepts writing operations on the controlword register. As such, state machine transitions can be triggered from the network.
- Stand-alone module: The stand-alone module has direct access to perform controlword register modifications, just like the communication module can do. Statusword monitorization options are also available.
- Digital input: A general purpose input can be used to switch the drive into the operation enable state upon reception of the adequate control signal.
Local control: The drive can attempt to reach the operation enable state directly after power up without the presence of any external stimulus.
The drive state machine fulfills the CiA 402 specification. For further information about this specification, please refer to this link. The CiA 402 device profile also specifies a set of operation modes and their corresponding configuration parameters.
