Modulo functionality
Modulo positioning is used in applications that require the motor position to be counted cyclically. The motor position is typically counted upon full mechanical rotation of the load.
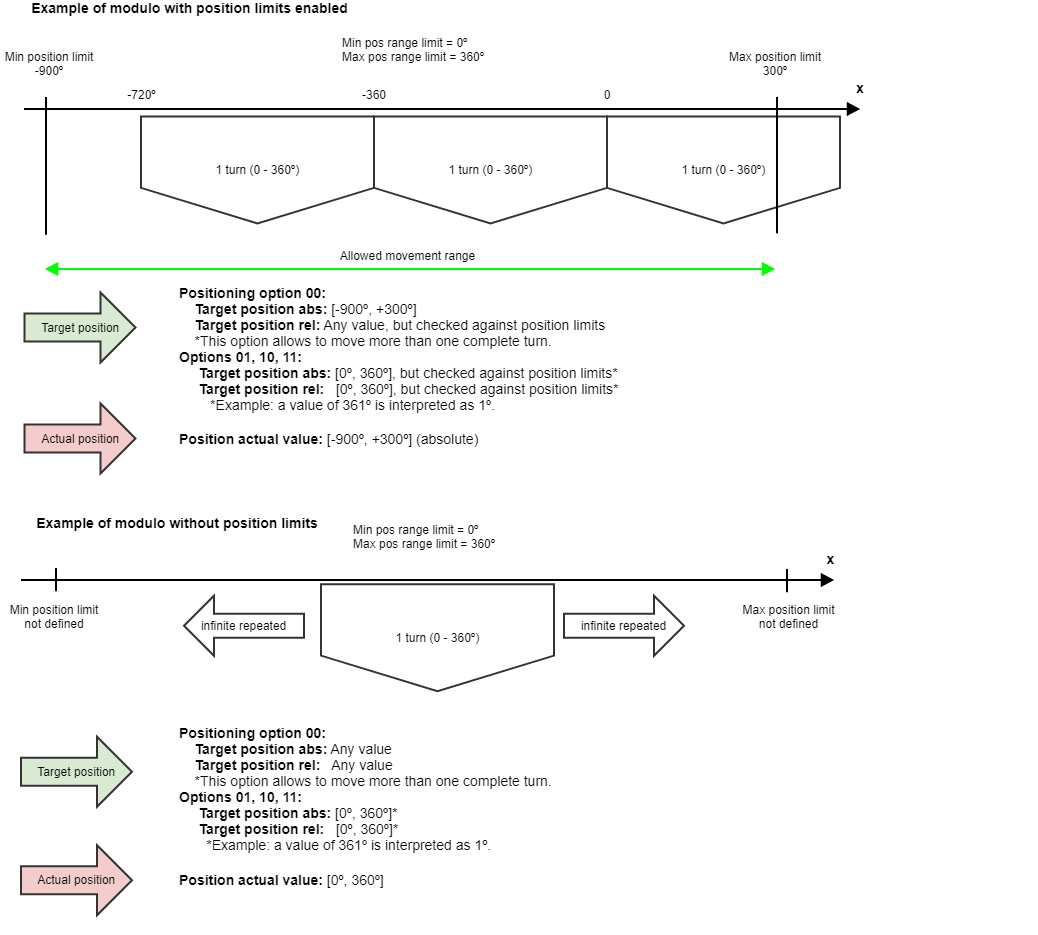
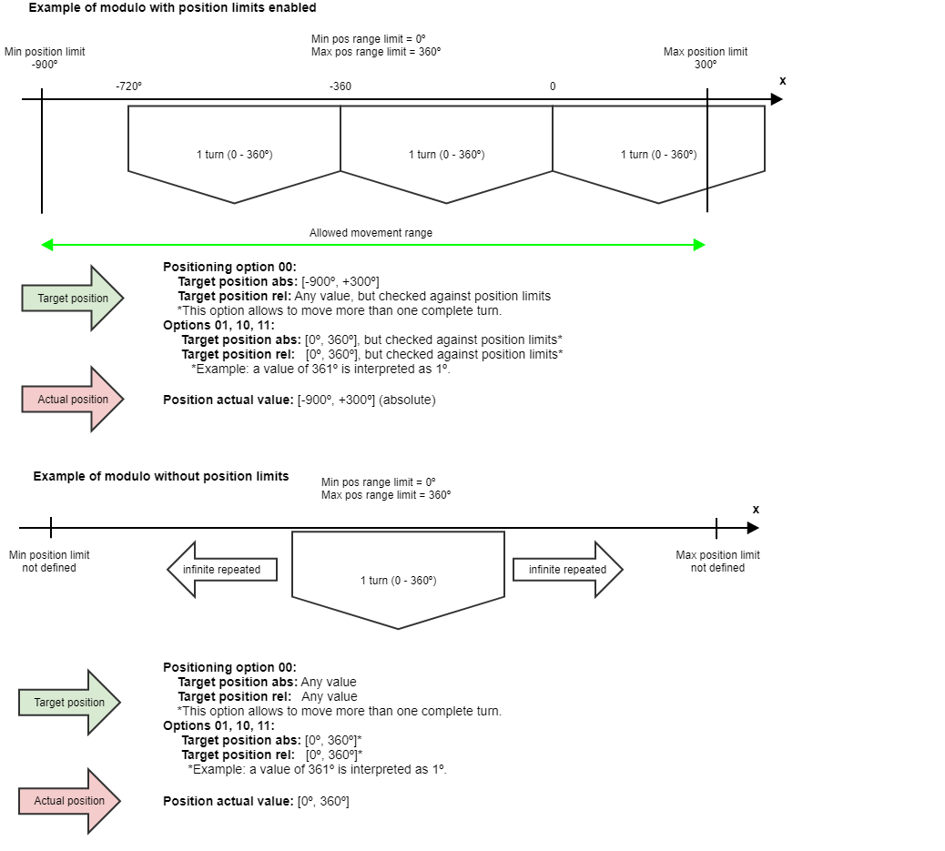
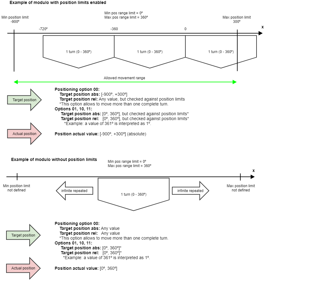
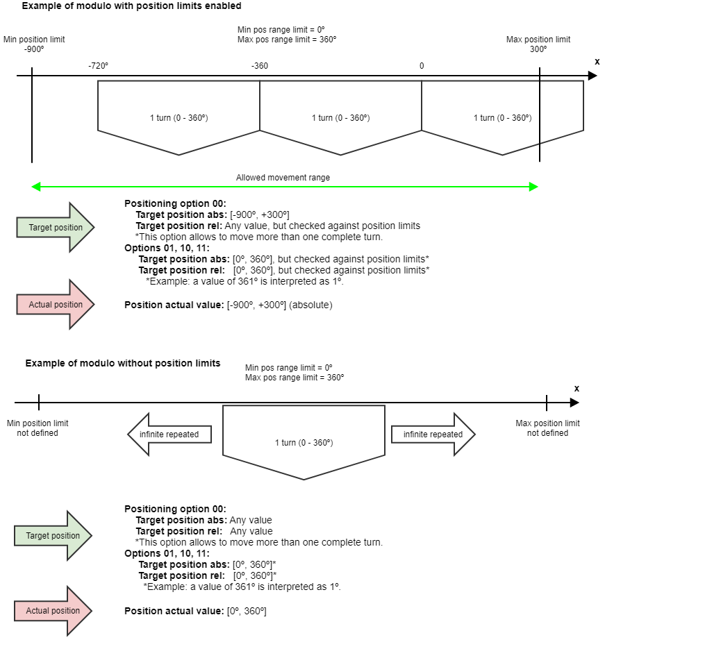
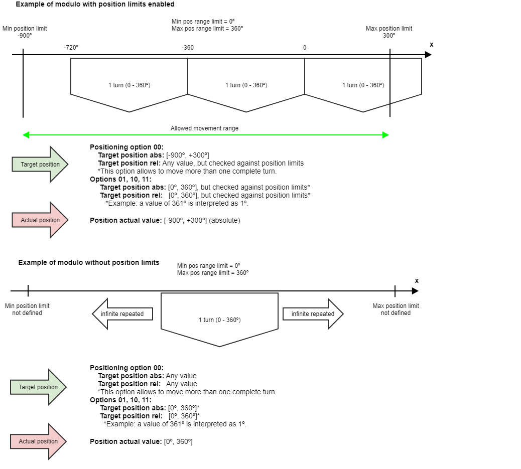
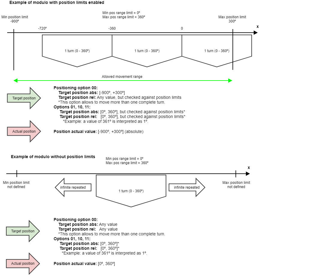
This special functionality is enabled with object 0x607B - Position range limit, that defines the Modulo range. If both limits are set to 0 Modulo functionality is disabled.
Following figure shows examples of the different modulo movement types, configured with bits 6 and 7 of the 0x60F2 - Positioning option code. In this example the min position range limit (0x607B, sub-index 0x01) is 0° and the max position range limit (0x607B, sub-index 0x02) is 360°.

If 0x607D - Software position limit object is enabled, then the movement is restricted to the desired absolute limits.
Examples of use
Related objects
0x607D - Software position limit
0x60F2 - Positioning option code
